
Contents
- 1 [概要紹介]強力な情報プレゼンテーションと配信機能
- 2 高度のデータ・コネクタビリティ
- 3 データ・ソースの統合
- 4 豊富なデータビジュアル機能(チャートデザイン)
- 5 レポートデザイン機能:Report Designer
- 6 QuickDesigner:アドホック・レポーティング
- 7 Organizer インターフェイス
- 8 柔軟な各種出力フォーマット
- 9 自動レポート・ディプロイメント
- 10 マップ機能
- 11 Report/Menu API
- 12 高度なスケジューリングとアーカイブ
- 13 エンド・ツー・エンドのセキュリティ管理
- 14 Jakarta EEの内部配置
- 15 iOS/Androidデバイスでのデータの可視化とBIセルフサービス・ダッシュボード/レポーティング
- 16 まとめ
[概要紹介]強力な情報プレゼンテーションと配信機能
ノーコードで開発できる企業向けの堅牢なレポート、データ可視化、データ分析、配信ソリューション
EspressReport Enterprise Server (ERES, またはEspressReport ES)はEspressReportの100%Javaレポート・エンジンの機能を活用し、それをエンタープライズに拡張した、強力で中央型のレポーティング・アーキテクチャです。
内蔵したレポート配信機能、エンド・ツー・エンドのユーザ/データ・セキュリティ、高機能アドホック・クエリと分析機能、スケーラブルな100%Javaアーキテクチャにより、ERESはビジネスユーザにパワーを与え、ビジネス・インテリジェンス(BI)とアプリケーション・スペシフィクなツールキット・ベースのレポーティング・ソリューションの中間地を提供します。いわゆるデータビジュアライゼーションおよびセルフサービスBIツールに分類されます。そして全過程をノーコードで開発でき、多様な機能と高い拡張性を備えています。
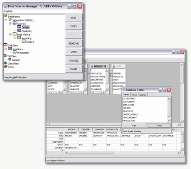
高度のデータ・コネクタビリティ
•データはJDBC/ODBC準拠データベース, CDATAドライバーの利用、XMLファイル,テキスト・ファイル, Java クラス(オブジェクト/アレー・データ), EJBから抽出できます。
•完全なSQLコントロール:クエリはクエリ・ビルダ・インターフェイスのポイント・クリックでデザイン可能です。アドバンスなユーザは自身のSQLを書くことも、ストアード・プロシージャを実行することもできます。クエリ・パラメータは実行時でのレポート・データのフィルタを可能とします。
•データレジストリにより全てのレポート/チャート/ダッシュボード・データ・ソースは中央保存されます。

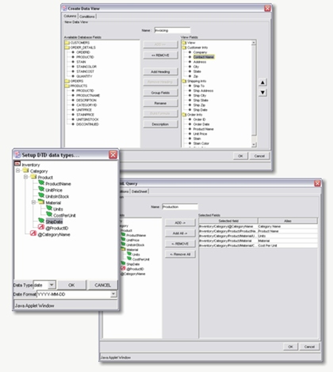
データ・ソースの統合
•Data Views:ユーザがデータベース/スキーマ構成の知識がなくても、データベース・データの抽出・フィルタが可能です。 テーブルとフィールドは予め選択・結合されています。エンド・ユーザはソートしたいフィールドをクリックし、コンディションを指定するのみです。
•XML データ: XMLデータはフラット・ファイルか、サーブレット・コール経由で引き出すことができます。DTD/XSD 構造をベースにユーザはクエリの構築/デザインが可能です。
•オブジェクト/アレー・データ: JavaクラスかEJB経由でアプリケーション/オブジェクト・データを抽出します。

豊富なデータビジュアル機能(チャートデザイン)
•豊富なチャート作成機能がり、30種類以上の2Dと3Dチャート作成可能です。合成・組合せでのチャートの構築が可能です。
•チャートはChart Designerと呼ぶ機能でチャートの作成/編集が可能です。チャートはまたレポートに組込むか、単独での利用が可能。 先端のチャート機能はトレンド・ライン、時系列のズーミング、HTML/DHTML出力内でのハイパーリンク、 ポップアップ・ラベル用のイメージ・マップ等があります。

レポートデザイン機能:Report Designer
•使いやすいポイント・クリック・インターフェイスでレポートの作成とカスタマイズが可能です。
•ほとんどのレポーティング機能はアクセスが容易で、バンド・スタイルのインターフェイスは一般的なレガシー・レポーティング・ツールとよく似ていて、習得期間の短縮が可能です。
•再利用可能なレポート・テンプレートを簡単に作成することができます。
•Report DesignerはAPIを使用して立上げ/コンフィグレーションが可能です。それによりユーザはカスタムなレポート機能の追加が可能です。

QuickDesigner:アドホック・レポーティング
QuickDesinerはゼロ・クライアントで、ブラウザ・ベースのレポート・デザイン・ツールです。ユーザは定義したデータビューをベースにアドホック・レポート構築が可能です。ユーザが数クリックでクエリを完成したレポートに変換できるシンプルなインターフェイスを準備。レポートはOrganizerに保存し、次回での編集・使用が可能です。

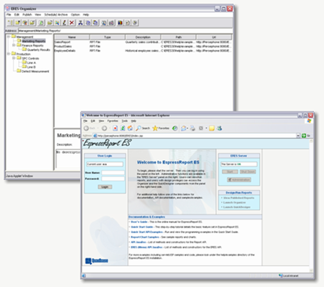
Organizer インターフェイス
•Organizer は共同でのレポート開発・管理を可能とする中央サーバサイドのレポート蓄積を可能とします。
•開発者と管理者はレポートとチャートの開発、編集、保護が可能です。
•Organizerで開発されたレポートは自動でエンタープライズ・アプリケーション、ポータル、URLコール経由で公開・発信が可能です。

柔軟な各種出力フォーマット
EspressReport ES は多くの種類のフォーマットをサポートします:
•HTML ページ
•DHTML スタイル・シート
•高品質PDF
•Excel スプレッドシート
•Rich Text Files (MS Word)
•CSV 、XML データファイル
•テキスト・ファイル

自動レポート・ディプロイメント
•Menu page: エンド・ユーザ用の統合レポーティング・ポータルです・ユーザはレポートの実行、スケジュールされたレポートのロード、アーカイブされたレポートのビューが可能です。 Organizer のレポートはこのポータルで自動で公開・配信されます。
•URL: サーバのレポート/チャートは直接HTTP URLコール経由で自動で稼動できます。ユーザは直接レポートをリクエストしたり、要望するレポートを指定したり、することができ、そしてレポートはクライアントにストリーム・バックされます。

マップ機能
ERESマップ機能は、データソースから地理データを報告するために設計されています。データソースから地理データを取得し、地図上に表示します。マップにはオンラインマップとSVGマップの2種類があります。

Coordinates Editor

SVGサンプル: スレッシュホールド付マップ
Report/Menu API
•強力なJavaアプリケーション・プログラミング・インターフェイスです。
•レポーティングをアプリケーション、サーブレット、JSPインターフェイスに組込み可能。
•急ぎのレポート生成、ユーザ指定のテンプレート実行。レポート・エレメントのプログラムでのカスタマイズができます。
•カスタム・レポーティング・ポータルとエンタープライズWebアプリケーションの一部としてのプレゼンテーションの容易な作成です。

高度なスケジューリングとアーカイブ
•Organizerの一部としての組込されたスケジューリング・インターフェイス。
•ファイル・システム、Eメールでの配信、FTPサーバ、ネットワーク・プリンタへの完成レポートの生成。
•アーカイブ機能で古いレポートを保存します。バージョン化したテンプレートはデータのスナップショットを含み、通常のレポート・テンプレートとして稼動可能です。
•ユーザが使用したレポートをアーカイブにバージョン化して保存できます。

エンド・ツー・エンドのセキュリティ管理
•強力なセキュリティ・フレームワークがレポート・ページとエレメント・セキュリティ同様に、ユーザ/グループのセキュリティを管理。
•革新的なオーナーシップがセキュリティの自動実行と管理者のタスクを軽減。
•レポート・レベルのセキュリティによりデータの非表示と、ユーザがレポートをビューできるレポート・エレメントのコンフィグレーションをテンプレートにできます。

Jakarta EEの内部配置
•EspressReport ES は完璧なJakarta EE (旧Java EE)環境を配置しています。これにより特別なサーバ・サイド・プロセスは必要ありません。PureJava EE統合で独自のサーバプロセスを必要とせず、スケーラブルなアーキテクチャをユーザに提供します。
•データベース・バッファーとメモリー最適化機能でパフォーマンスが向上し、大規模なレポートが可能です。
•ブラウザ・ベースのリモート管理者インターフェースの提供します。

iOS/Androidデバイスでのデータの可視化とBIセルフサービス・ダッシュボード/レポーティング
●EspressReport ESと EspressDashboard上で開発したすべてのレポート、チャート、マップ、ダッシュボードが変更、修正なくiPhone、iPad、Androidデバイス上で稼働
●3ステップでKPIダッシュボードの作成が可能
●ダッシュボードからレポート、チャート、マップ、他のダッシュボードへのドリルダウンに制限がなし
●データはダッシュボード上の共有/グローバル・パラメータ経由でダイナミックにフィルタが可能。セルフサービスで迅速に情報のインサイトを得ることができます。
●ワイアレス・ネットワークの負荷を気にせずにいつでも、どこでも安全にKPIおよびクリティカルな情報へアクセス可能
●持ち運び可能なレポーティング・ポータルとしてiPhone、iPad、Android上で公開したレポート、チャート、マップの表示が可能
●ブラウザからのアクセスはもちろん、iPhone、Andoroid専用アプリからもレポー ト、ダッシュボードを表示できるモバイル対応。

まとめ
•完全なJakarta EEアプリケーション環境を統合
•中央型レポート保存で、自動公開配信
●幅広いデータソース(JDBC, ビッグデータ、XML, EJB, SalesForce, エクセル)に対応
•柔軟なレポート/チャート/マップ・デザインツール
•ブラウザ・ベースのシンクライアントなアドホッククエリ/レポーティング
●KPIアラーム機能対応
•HTML/DHTML, PDF, Excel, Rich text, CSV, & XML出力生成
•デザインから導入までの完全なセキュリティ・モデル
•ノーコードで構築が可能
•リモートでの管理可

Espressシリーズには機能別に4つの製品があり、製品エディションのように要件に合わせて必要な製品を選択することができます。詳しくは
関連するトピックス:
- Ver5.4での主な新機能について【エンタープライズ型チャート・レポートツールEspressReportES】
- 内部統制型のレポート導入と管理【エンタープライズ型チャート・レポートツールEspressReportES】
- アドホッククエリと分析機能【エンタープライズ型チャート・レポートツールEspressReportES】
- EspressReportでのレポートデザイン環境【Java対応レポート・帳票ツールEspressReport】
- EspressReport 5.4/EspressChart 5.4の新機能概略【Javaチャート・グラフ作成ツールEspressChart】
- EspressReport ES Ver4を発表【エンタープライズ型チャート・レポートツールEspressReportES】
- EspressDashboardアーキテクチャとディプロイ【Java対応ダッシュボード配信ツールEspressDashboard】
- Salesforce(セールスフォース)からデータを取り込み、独自グラフ、レポート、ダッシュボードを作成, Webに展開
- Salesforce + Espressシリーズ:Salesforceデータの可視化:SalesForceのデータをダッシュボード化してデータ分析・活用!
- ユーザ別の帳票出力方法【Java対応レポート・帳票ツールEspressReport】

RSSフィードを取得する